United Statesからアクセスされていますが、言語設定をEnglishに切り替えますか?
Switch to English site

DesignSpark PCB: 新バージョン 13 - 発売開始

Skip to main content

SnapMagic Part Finderから部品をダウンロードしてデザインに使ってみよう!

この記事はSnapMagic Parts Finderから2DパーツモデルをダウンロードしてDesignSpark PCBまたはDesignSpark PCB Proにインポートする方法についての徹底解説ガイドです。*説明で使用するスクリーンショットはDesignSpark PCB バージョン10.0で撮ったものです。

ステップ1:SnapMagic Parts FinderからDesignSpark PCBモデルを検索してダウンロードする

  1. まずはhttps://www.rs-online.com/designspark/snapeda-parts-finder/に移動します。
  2. キーワードやメーカー品番で必要な部品を検索します。このガイドではDialight社のディスクリートLEDを使用します。今回は部品番号(597-2311-407F)から検索してみます。勿論、Dialight LED等のキーワードでも検索することができます。

    Searching for dialight led on SnapEDA within DesignSpark

  3. 検索結果から、部品番号をクリックしてその部品の詳細ページを開きます。シンボルマークとフットプリント画像から探している部品である事を確認します。
  4. 確認が済んだら「シンボルとフットプリントのダウンロード(download symbol and footprint)」をクリックして、「DesignSpark PCB」フォーマットボタンをクリックします。

    Choose your download format - DesignSpark PCB

  5. ダウンロードしてファイルを取得するには、SnapMagic.comのログインが必要です。アカウントをお持ちでない方は新規登録をしてください。

    Log in with your SnapEDA account to finish the download

  6. ログイン又は新規会員登録後、部品の回路図シンボルとフットプリントを含んでいるzipファイルをダウンロードします。ここではデスクトップ内にあるフォルダに保存しました。

    Confirmation your part has been downloaded

  7. ダウンロードしたzipファイルを探し、右クリックして「すべて展開」を選択します。解凍先のフォルダもデスクトップ内のフォルダにしました。

    On the desktop locate the ZIP fine and Extract All

  8. 解凍したフォルダを開き、拡張子が.dslファイルである事を確認します。これは、部品モデルのDesignSpark PCBネイティブフォーマットです。

    Check the extracted file ends in a .DSL extension - Used in DesignSpark PCB

    これでダウンロードは完了です。

ステップ2:DSLファイルをDSPCBにインポート、使用できる状態にする

 

ステップ1でコンポーネントをDSPCBユーザーライブラリに挿入する準備ができました。次に回路図シンボル、フットプリント、コンポーネントのインポートをします。コンポーネントのインポートは回路図シンボルをフットプリントにマップ(ピンなどを適応)し、値などを追加します。ではステップ2を始めましょう!

  1. Library Managerを起動し、"Schematic Symbols"タブを選択します。Libraryのプルダウンオプションからユーザーライブラリを選択して、Add Fileボタンをクリックします。

    Launch the Library Manager and select the “Schematic Symbols” tab

    From the Library, pull-down options select your User library and then click on the “Add File” button.

  2. .dslファイルを解凍したフォルダを参照しファイルを選択し、Openをクリックします。

    Browse to the folder where you extracted the .dsl file and select this, then click “Open”.

  3. 次に下のようにプルダウンウインドウから適切なTechnology Fileを選択する必要があります。ここでは“Default (white)“を選択し、OKボタンをクリックします。

    You are now required to select the appropriate Technology File - select “Default (white)”, then click the OK button.

  4. 新しいシンボルはユーザーライブラリに表示されます。これを選択し(ハイライトさせ)、プレビューのチェックボックスをオンにするとシンボルが表示されます。

    The new symbol will now appear in your User library

    回路図シンボルがユーザーライブラリにインストールされました。次にフットプリントもインストールしていきます。

  5. ”PCB Symbol”タブを選択し、ユーザーライブラリが選択されていることを確認してください(下記緑の四角部分)。Add Fileをクリックし、2の手順と同じ.dslファイルを選択しOpenボタンをクリックします。

    For the PCB footprint, select PCB Symbol tab and click add file

  6. 適切なDesign Technology Fileを選択する必要があります。ここではDouble SidedまたはDouble Sided (metric)を設定する必要がありますが、DesignSpark PCBソフトウェアはシンボルをデザインに使用されている単位とレイヤに変換するのでどちらを選択するかはそれほど気にする必要はありません。*ここではDouble Sidedを選択しました。

    select a Design Technology file and suggest the “Double Sided” which is imperial measurements

  7. フットプリントシンボルはPCB Symbols Userライブラリに抽出されます。プレビューを有効にしてフットプリントを選択すると、フットプリントをプレビューできます。

    You can preview the footprint if you have the preview enabled and select the footprint.

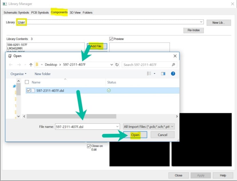
  8. 最後に、.dslファイルからコンポーネント情報を抽出します。”Components”タブを選択、ユーザーライブラリが選択されていることを確認し、Add Fileボタンをクリックします。ファイル選択ウインドウで2や5の手順と同じDSLファイルを選択しOpenをクリックします。

    Finally, we extract the component information from the .dsl file

  9. 開いたコンポーネントはユーザーライブラリに追加されます。コンポーネントを選択するとリストされた値とともに回路図とフットプリントを示すプレビューが表示されます。

    The new component is added to the User library and can be previewed

    これでSnapMagic Parts Finder からダウンロードしたファイル(コンポーネント)はライブラリの一部となりました。

  10. では実際に使ってみましょう。
    DSPCBでプロジェクトを開き、回路図シートを選択して“Add Component”をクリックします。ユーザーライブラリからコンポーネントを選択すると上記と同様のプレビューが表示され、Addボタンでデザイン(回路図シート)にコンポーネントを挿入することができます。*PCBデザインシートも同様に可能です。

    Within DSPCB you can now add component

    これでインストールから使える状態まで設定ができました。ぜひ皆様も便利な外部ツールであるSnapMagic Parts Finderを使用してみてください。
RS DesignSpark is the go-to platform for professional design engineers, providing application and product content and design resources such as the award winning DesignSpark PCB and DesignSpark Mechanical CAD software.
DesignSpark Logo

DesignSparkアカウントを作成しませんか?

アカウントを作成すると、高機能な基板CADや使いやすい3次元CADが無料で使えるだけでなく、数千万点超の部品のCADライブラリやフットプリントや3Dモデルを検索しダウンロードできます。
アカウントを作成

アカウント作成済みの方はこちらからログイン

コメント