United Statesからアクセスされていますが、言語設定をEnglishに切り替えますか?
Switch to English site

DesignSpark PCB: 新バージョン 13 - 発売開始

Skip to main content

BOM Composerで独自のBOMフォーマットを生成する方法

このチュートリアルの対象利用者:

DesignSpark PCB V11.0.0

クリエイターやエンジニアは時として設計に応じた部品表(BOM)を作成しなければいけない時があります。本記事ではユーザー独自のBOMを作成できるDesignSpark PCBの便利なツールである、「BOM Composer」を紹介します。クリエイティブな作業を効率化して、より良いものを作りましょう!

1. BOM Composerを起動

メニューバーからBOM Composerを起動します。

2. BOMオプション

トップレベル(開いた初めの画面)ではBOMに必要なもののチェックボックスを選択するだけです。

BOMレポートのコンテンツでは、選択したオプションの下に「ライブ」で表示されます。オプションを試して結果を確認し、必要なものが出力できるように何回か試してみてください。

下の画像では「Sections」、「Columns」、「Group」の選択がBOMレポートにどのように出力されるかを複数色のハイライトで示しています。

3. 追加アイコン

オプションの「Sections」と「Columns」の横にいくつかのアイコンがあります。

これらのツールはBOMをより詳細に構成することができます

「Columns」における追加アイコンはBOMレポートをカスタマイズするために頻繁に使用します。

ここでは、この「Columns」でBOMレポートの詳細なカスタマイズ方法について紹介します。

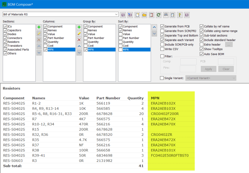
まず、メーカー品番を表示する列を追加します。

Columns:の横の「プラスアイコン」をクリックすると、「Add Column」ウインドウが表示されます。「Type」項目のプルダウンメニューから「Component Values」を選択し、「Caption」項目では列の名前のテキストを追加します。ここでMPN(メーカー品番)としました。

次に、コンポーネントに設定されている値から取得したいものを追加します。「プラス」をクリックし、プルダウンメニューから使用する「Value Name」を選択します。ここでは「MPN」を選択しました。

ウインドウを閉じると新しい列(メーカー品番)の項目が作成されます。

4. レポートを更新

ここでは「ライブ」更新されたBOMレポートについて紹介します。

先ほど新しく追加したMPNの項目はColumns:リストの一番下にあります。レポートでは右側に表示されていることが分かると思います。

レポートビューでは変更が加わると以下のように完全に再構成されます。

Columns:リストで任意の項目を選択し、「Up」と「Down」のボタンを使って必要に応じてリストを並べ替えることもできます。

Columnsリストのタイトル(Caption)も変更できます。変更したいタイトルを選択し、鉛筆のアイコンをクリックして編集します。

ここでは例としてPart Numberを「RS Part Number」に変更しました。

5. 表示値(Value)

「Value」リストでは、コンポーネント値から検索される項目が表示されます。

複数の参照値を利用することができ、リストで最初に見つかったものがレポートに使用されます。必要に応じて「Value」を選択しUp、Downボタンを使用して検索順序を変更しましょう。

検索に追加したい項目やコンポーネント値がある場合、プラスボタンをクリックすると、新しいウインドウで利用可能な値の中から適切な値名をプルダウンメニューから選択することができます。

これはレガシーコンポーネントやコンポーネントのカスタム値を作成した場合に便利です。

では次にBOM Composerの右上のアイコンについて説明します。

新しいBOMを構成した後、現在のテンプレートファイルに変更を保存するか、新しいテンプレートファイルを作成することができます。

アイコンにマウスカーソルをかざすと、そのアイコンの名前と機能を簡単に説明してくれます。以下に2つの簡単な例を示します。

「Print the report」:名前通りの機能です。

「Switch to view this report in the Report Browser」はデザイン内のコンポーネントがアクティブリンクを持つ場合、HTMLビューを提供します。

注意:HTMLビューに切り替える前に変更したテンプレートを保存してください。

5. HELP

「Help」アイコンではBOM Composerの使用に関する詳細情報を提供するヘルプリンクを開きます。

BOM Composerに関する基本的な説明は以上です。

皆様もぜひ一度、自分だけのBOMレポートを作成してみてください。

RS DesignSpark is the go-to platform for professional design engineers, providing application and product content and design resources such as the award winning DesignSpark PCB and DesignSpark Mechanical CAD software.
DesignSpark Logo

DesignSparkアカウントを作成しませんか?

アカウントを作成すると、高機能な基板CADや使いやすい3次元CADが無料で使えるだけでなく、数千万点超の部品のCADライブラリやフットプリントや3Dモデルを検索しダウンロードできます。
アカウントを作成

アカウント作成済みの方はこちらからログイン

コメント